RENAULT FLUENCE 2.0 16V  111222

DIAGRAMA EL�TRICO INJE��O ELETR�NICA
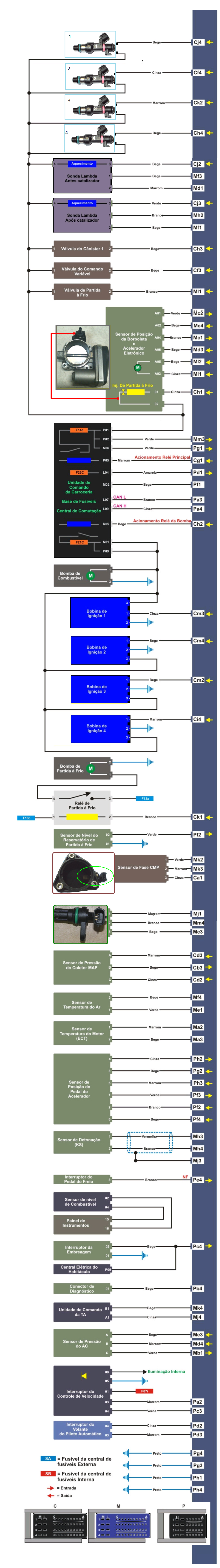
ESQUEMA EL�TRICO - INJE��O ELETR�NICA
PINAGEM DA UNIDADE DE COMANDO
DIAGRAMA EL�TRICO - REDE CAN
TESTANDO O SENSOR ACT
TESTANDO O SENSOR MAP
TESTANDO O SENSOR ECT
TESTANDO O SENSOR DE DETONA��O
TESTANDO O PEDAL DO ACELERADOR
TESTANDO AS SONDAS
TESTANDO A V�LVULA DO CANISTER
TESTANDO A V�LVULA DO COMANDO VARI�VEL
RELES E FUS�VEIS
MEC�NICA/MOTOR - SINCRONISMO DA CORRENTE DE COMANDO

 

 

 

 

 

 

 

 

 

 

 

 

 

 

 

 

 

 

 

 

 

 

 

 

 

 

 

 

 

 

 

 

 

 

 

 

 

 

 

 

 

 

 

 

 

 

 

 

 

 

 

 

 

 

 

 

 

 

 

 

 

 

 

 

 

 

 

 

 

 

 

 

 

 

 

 

 

 

 

 

 

 

 

 

 

 

 

Nova pagina 1