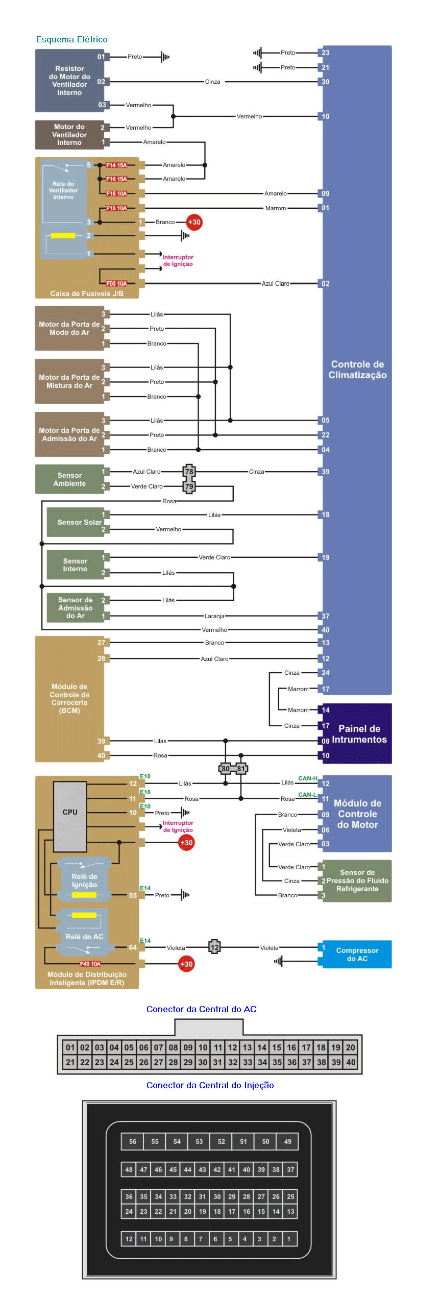
esquema el�trico
reles e fus�veis do sistema
valores e testes do sistema
localiza��o dos componentes