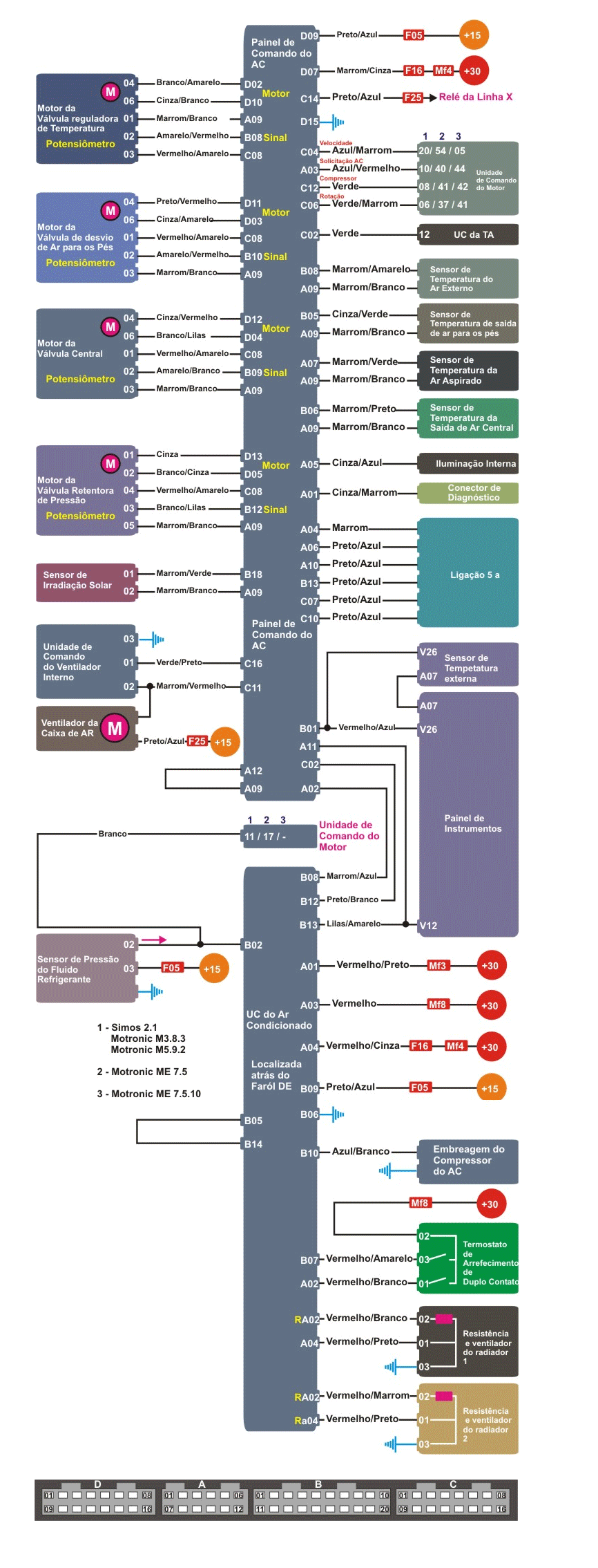
ESQUEMA ELÉTRICO
RELES E FUSÍVEIS DO SISTEMA
VALORES DO SISTEMA - CARGA DE GÁS